Driver Talent Pro 是一款专业的驱动管理工具,可自动检测、下载、安装和备份电脑硬件驱动。支持离线驱动更新,修复驱动问题,提升系统稳定性。界面简洁,操作便捷,适合普通用户和技术人员,确保设备高效运行

Driver Talent Pro安装教程
下载好安装包解压后,双击exe进去安装程序

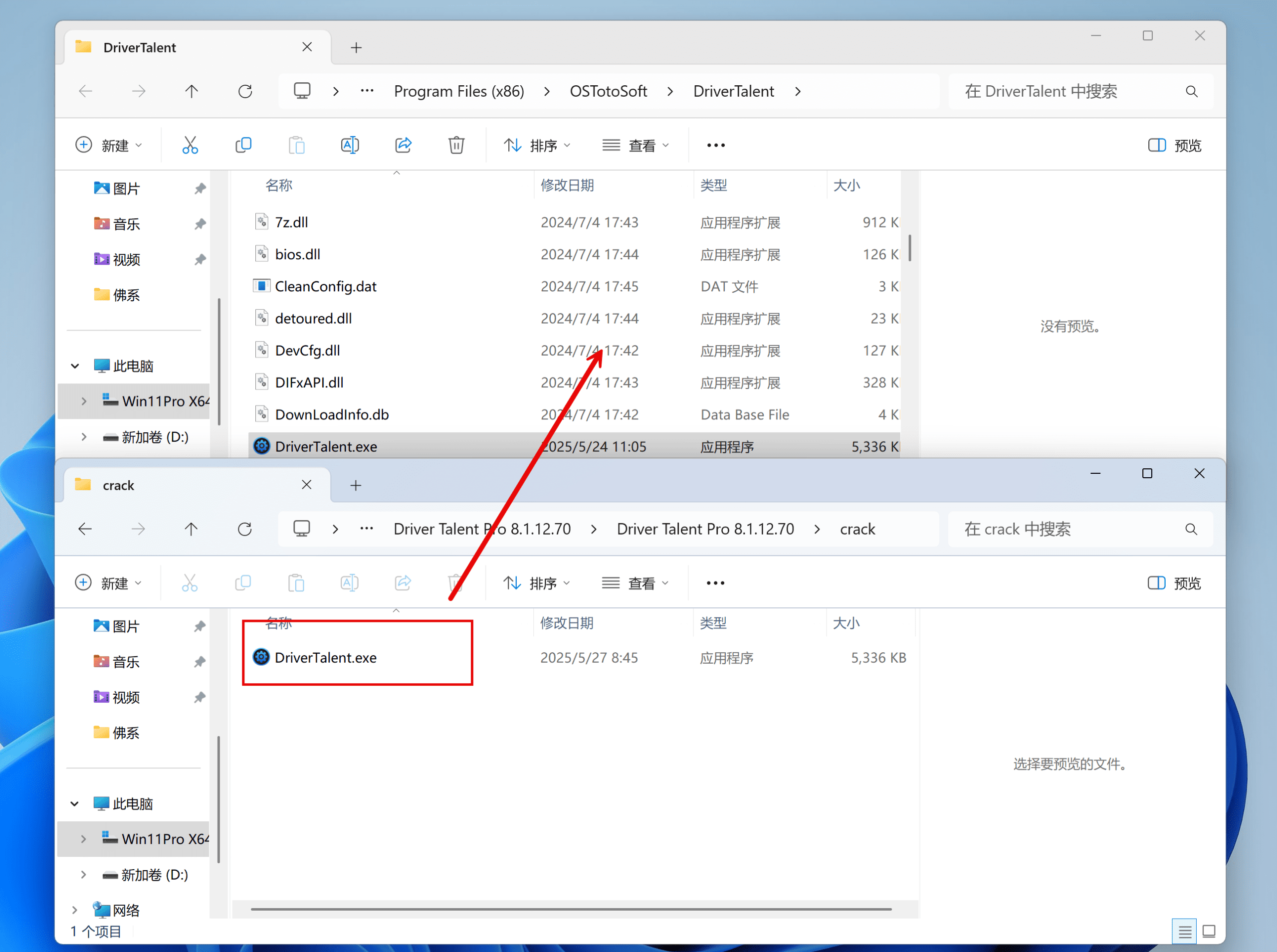
安装完成后将破解文件复制到安装目录并替换

Driver Talent Pro功能特色
1. 一键智能驱动检测与更新
Driver Talent Pro 可快速扫描计算机硬件,精准识别过时、缺失或损坏的驱动程序,并提供最新官方版本,确保设备性能最佳化。
2. 海量驱动数据库支持
内置超过 200,000 种硬件驱动,涵盖显卡、声卡、网卡、主板、打印机等主流设备,兼容 Windows 10/11 及旧版系统(如 Win7/8)。
3. 离线驱动下载与安装
支持导出驱动程序包,方便在无网络环境下安装,适用于企业批量部署或无法联网的电脑维护。
4. 驱动备份与还原
可备份当前所有驱动程序,避免系统重装或升级后驱动丢失,一键还原省时省力。
5. 驱动卸载与清理
彻底卸载冗余或冲突的驱动,清理残留文件,解决因驱动错误导致的蓝屏、卡顿等问题。
6. 硬件信息检测
详细显示 CPU、GPU、内存等硬件参数,帮助用户了解设备状态,便于升级或故障排查。
7. 系统修复与优化
提供系统组件修复(如 DirectX、VC++ 运行库)、网络配置重置等功能,提升电脑稳定性。
8. 安全可靠,无捆绑
所有驱动均来自官方或认证渠道,无广告、无恶意插件,确保安装过程安全纯净。
9. 用户友好界面
操作简单直观,适合普通用户和专业技术人员,支持批量操作,大幅提升效率。
原文链接:https://www.axuezy.com/19572.html,转载请注明出处~~~

 
                 
                 
                 
                 
                